Initialization #
Initialization refers to the global initialization and is expected to be called only once during the start of the program, there is also a de-initialize counterpart which does the opposite

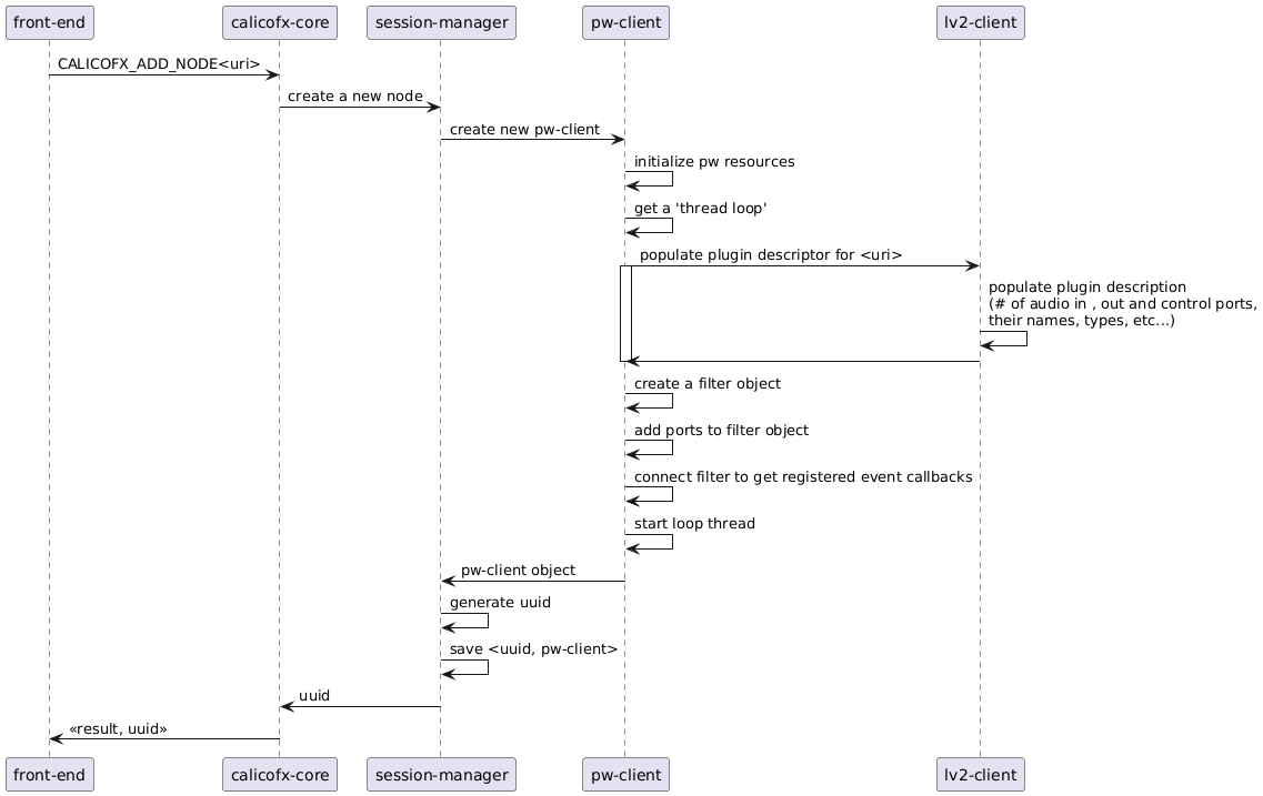
Adding a node #

Updating a control value #

Linking ports #
Linking ports refer to connection 2 ports in-order to let their data flow from one plugin to another or source to input of a plugin or plugin to the output. I have made the decision to not have any assumption about the connection and is left to the user preference. I.e
- No assumption is made to pre-connect ports when a new plugin is added.
- No assumption on how the ports are connected one-to-one, one-to-many, many-to-many
However, to establish a link between 2 ports, it is required that the source port is plugin A’s output port and the sink port is plugin B’s input port.

Processing audio #
Processing audio refers to handling the callback from the pipewire client. It involves connecting the input and output buffers to the appropriate ports of the underlying plugin and running the instance of that plugin to perform the intended audio effect on that input buffer and make the processed audio available on the output buffer.
This is performed over and over all the plugin instances a.k.a pw-client nodes.
Pipewire provides a process callback feature that is called for each pw-client filter node. In each callback, the sequence of events looks like below.

Unlink ports #
Unlinking refers to removing the previously established link between pw-clients

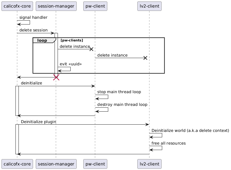
Removing a node #

De-initialize #
De-initialization is the final clean-up before closing the calicofx application. It does opposite of what Initialization does. As calicofx is planned to run as a service, De-initialization is triggered on receiving any system level signals (SIGINT or SIGTERM)
